Depotverwaltung in portierVision
„Schnell-Anleitung: Schlüssel und Exemplare Depots zuordnen“
In portierVision bezeichnet die Depotverwaltung die Organisation und Verwaltung von Schlüssel-Depots oder Schlüsselausgabestellen innerhalb der Software. Ein Depot ist dabei ein definierter Ort (z. B. Schlüsselkästen, zentrale Ausgabestellen, Empfang, Pförtnerloge), an dem bestimmte Schlüssel aufbewahrt, ausgegeben oder zurückgenommen werden.
Um Depots anlegen und verwalten zu können, benötigt der Benutzer mindestens die Rechtestufe „Sachbearbeiter“.
Nur Benutzer mit dieser oder einer höheren Berechtigungsstufe (z. B. Administrator, Supervisor) haben Zugriff auf die Depotverwaltung und können entsprechende Änderungen durchführen.
Zuweisung von Benutzern zu Depots:
Nur Benutzer mit der Rolle Administrator oder Supervisor können andere Benutzer einem Depot zuordnen.
Hauptfunktionen der Depotverwaltung in portier®VISION
1. Anlegen von Depots
Um die Depotverwaltung in portier®VISION nutzen zu können, muss diese Funktion zunächst in den Grundeinstellungen aktiviert werden.
Sie finden die entsprechende Option im Bereich „Grundeinstellungen“ innerhalb der Einstellungen.
Nach der Aktivierung der Depotverwaltung können Sie beliebig viele Depots anlegen.
Jedes Depot bildet eine eigenständige Schlüsselausgabestelle ab, zum Beispiel einen Empfang, einen Schlüsselkasten oder eine Pförtnerloge.
2. Depotfremde Rückgabe aktivieren
In den Einstellungen von portier®VISION finden Sie den Unterpunkt „Depotfremde Rückgabe aktivieren“.
Wenn Sie diese Funktion aktivieren, wird es Benutzern gestattet, Schlüssel oder Exemplare auch in einem anderen Depot zurückzugeben als in dem, in dem sie ursprünglich ausgegeben wurden.
Diese Option ist besonders sinnvoll, wenn Ihre Organisation über mehrere Depots (z. B. verschiedene Standorte oder Niederlassungen) verfügt und eine flexible Rückgabe ermöglicht werden soll.
3. Unerlaubte Exemplare ausblenden
Eine weitere hilfreiche Funktion ist das Ausblenden unerlaubter Exemplare.
Mit dieser Einstellung stellen Sie sicher, dass Benutzer nur die Schlüssel und Exemplare sehen und verwalten können, für die sie auch berechtigt sind.
Dies ist besonders nützlich, wenn Sie mehrere Zweigstellen oder Standorte haben, die jeweils ausschließlich ihre eigenen Schlüsselbestände verwalten sollen.
Tipp:
Um zu den Einstellungen zu gelangen, klicken Sie im Hauptbildschirm oben rechts auf das Zahnrad-Symbol.

Zugriff auf die Depotverwaltung
Um in die Depotverwaltung zu gelangen, gehen Sie wie folgt vor:
-
Klicken Sie in der oberen Menüleiste auf „Bearbeiten“ und wählen Sie anschließend „Depotverwaltung“ aus.
-
Alternativ können Sie auch den Shortcut Strg+D (Ctrl+D) verwenden.
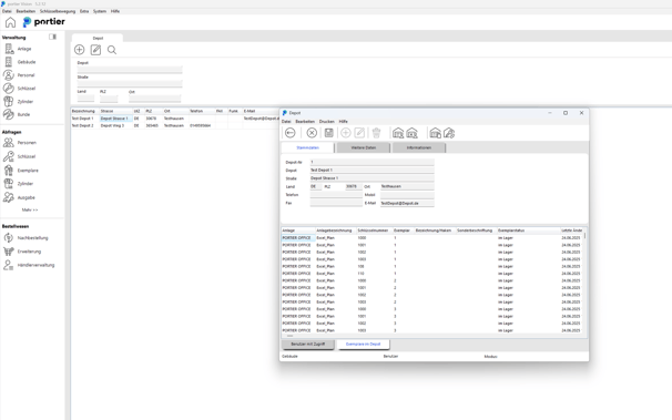
Anlegen eines neuen Depots
-
Drücken Sie auf das Plus-Symbol (Datensatz hinzufügen).
-
Füllen Sie die Stammdaten des neuen Depots aus.
-
Speichern Sie das Depot mit dem Speicher-Symbol (roter Kreis).
Benutzer einem Depot zuweisen
Um einen Benutzer einem Depot zuzuordnen, klicken Sie auf das blau markierte Symbol (Benutzer zuweisen).
Wählen Sie den gewünschten Benutzer aus und bestätigen Sie die Auswahl.
Schlüssel einem Depot zuordnen
Um Exemplare (Schlüssel) einem Depot zuzuordnen, klicken Sie auf „Exemplar einem Depot zuordnen“ (grüner Kreis).
Wählen Sie das gewünschte Exemplar aus der Liste und ordnen Sie es dem Depot zu.
Wichtig:
Bitte stellen Sie sicher, dass alle Exemplare eindeutig einem Depot zugeordnet sind.
Exemplare, die keinem Depot zugeordnet sind, stehen automatisch allen Mitarbeitern zur Ausgabe zur Verfügung!

Nachdem die Depots angelegt sind sehen sie folgendes Bild in Ihrem Depot Reiter:

Nachdem Sie dem Depot die gewünschten Benutzer sowie die zugehörigen Schlüssel hinzugefügt haben, ist Ihre Schlüsselverwaltung optimal nach Depots organisiert.
Ab diesem Zeitpunkt können Sie alle Schlüsselausgaben, Rücknahmen und eindeutig und übersichtlich pro Depot steuern und nachvollziehen.

-
Schlüsselzugriff:
Sind alle Schlüssel korrekt in Depots eingeordnet und ein Benutzer hat keine Rechte auf ein Depot, kann dieser Benutzer keine Schlüssel sehen oder ausgeben. -
Admin- und Supervisor-Rechte:
Benutzer mit den Rollen Administrator oder Supervisor haben weiterhin Zugriff auf alle Schlüssel und können diese auch depotübergreifend sehen und ausgeben.
Bestellungen nach Depotzuordnung möglich
Die Depotverwaltung in portier®VISION bietet außerdem eine Funktion, mit der Benutzer nur Schlüssel oder Zylinder bestellen, sehen oder anfordern können, wenn sie dem jeweiligen Depot zugeordnet sind.
Mehr Informationen und eine detaillierte Anleitung zu dieser Funktion finden Sie in unserem folgenden Artikel: Nachbestellbeschränkung nach Depotzuordnung