Depot Management in portierVision
Depot management in portierVision enables the organization and management of key depots or key distribution points within the software.
In portierVision the term Depot Management refers to the organization and management of key depots or key distribution points within the software. A depot is a defined location (e.g. key cabinets, central distribution points, reception, gatehouse) where specific keys are stored and managed.
To create and manage depots, the user needs at least the permission level "Clerk".
Only users with this or a higher permission level (e.g. Administrator, Supervisor) have access to the depot management and can make the corresponding changes.
Assigning users to depots:
Only users with the role Administrator or Supervisor can assign other users to a depot.
Main Functions of Depot Management in portier®VISION
1. Creating Depots
To use depot management in portier®VISION, this function must first be activated in the Basic Settings.
You can find the corresponding option in the "Basic Settings" section within the settings.
After activating depot management, you can create as many depots as needed.
Each depot represents an independent key distribution point, for example a reception, a key cabinet, or a gatehouse.
2. Cross-Depot Returns
In the settings of portier®VISION, you will find the option "Activate Cross-Depot Returns".
When you activate this function, users are allowed to return keys or copies at a different depot than the one where they were originally issued.
This option is particularly useful when your organization has multiple depots (e.g. different locations or branches) and a flexible return process is desired.
3. Hide Unauthorized Copies
Another helpful function is hiding unauthorized copies.
With this setting, you ensure that users can only see and manage the keys and copies for which they are authorized.
This is particularly useful when you have multiple branches or locations that should each exclusively manage their own key inventories.
Tip:
To access the settings, click on the gear icon in the upper right of the main screen.

Accessing Depot Management
To access depot management, proceed as follows:
Click on "Edit" in the top menu bar and then select "Depot Management".
Alternatively, you can use the shortcut Ctrl+D (Ctrl+D).
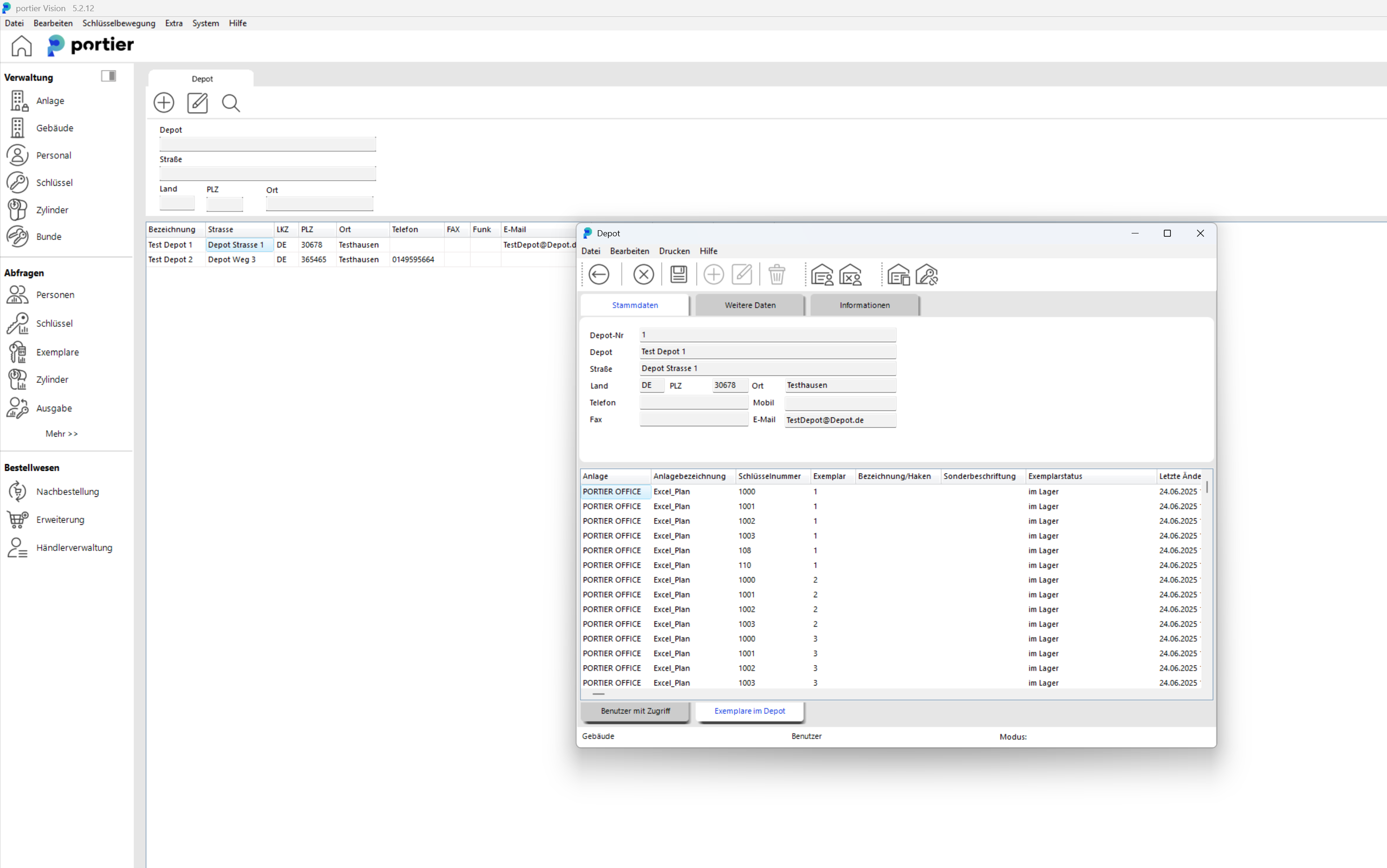
Creating a New Depot
Press the plus symbol (add record).
Fill in the master data for the new depot.
Save the depot with the save symbol (red circle).
Assigning a User to a Depot
To assign a user to a depot, click on the blue marked symbol (assign user).
Select the desired user and confirm the selection.
Assigning Keys to a Depot
To assign copies (keys) to a depot, click on "Assign copy to depot" (green circle).
Select the desired copy from the list and assign it to the depot.
Important:
Please make sure that all copies are uniquely assigned to a depot.
Copies that are not assigned to a depot are automatically available to all employees for issuing!

After the depots are created, you will see the following view in your Depot tab:

After you have added the desired users and corresponding keys to the depot, your key management is optimally organized by depots.
From this point on, you can manage and track all key issuances, returns clearly and organized per depot.

Key access:
If all keys are correctly assigned to depots and a user has no permissions for a depot, that user cannot see or issue any keys.Admin and Supervisor permissions:
Users with the roles Administrator or Supervisor still have access to all depots and all keys, regardless of depot assignment.
Orders by Depot Assignment
Depot management in portier®VISION also offers a function where users can only order, view, or request keys or cylinders if they are assigned to the respective depot.
For more information and detailed instructions on this function, see our following article:Reorder Restrictions by Depot Assignment